Мы разошлем вашу новость, анонс или пресс-релиз в более 1000 СМИ
Мы опубликуем вашу новость в самых авторитетных и профильных изданиях России и СНГ
Предоставим подробный отчет, с ссылками на все публикации
Популярные новости
18.06.2020 Hi-tech, софт, компьютеры
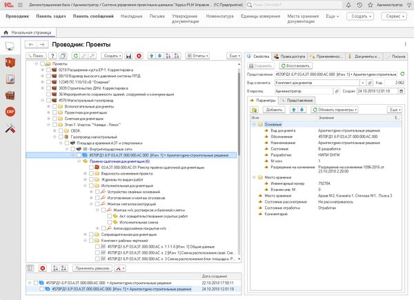
Управление приемо-сдаточной документацией в системе Appius-PLM
Компания АППИУС, ведущий разработчик PDM/PLM-решений на платформе 1С:Предприятие 8, сообщает о создании функционала для работы с приемо-сдаточной документацией в системе управления проектными данными Appius-PLM.
Appius-PLM УПСД предназначена для автоматизации инженерного (технического) документооборота, связанного с разработкой, хранением, согласованием и поиском документации в проектных институтах, у заказчиков и подрядчиков строительства.
Для классификации приемо-сдаточной документацией в системе Appius-PLM УПСД созданы отдельные виды элементов, имеющие свой набор параметров:
- Реестр приемо-сдаточной документации
- Рабочий чертеж
- Исполнительный документ
- Вид работ
Для автоматизированного формирования структуры приемо-сдаточной документации предусмотрен специализированный механизм работы с шаблонами. Создание шаблонов осуществляется в разделе общего доступа «Проекты», в папке «Шаблоны структуры проектов». Созданную по шаблону структуру можно дополнить, добавляя новые элементы.
Структуру приемо-сдаточной документации возможно создать как для отдельного комплекта рабочей документации, так и для всего раздела проекта (объекта строительства).
В Appius-PLM УПСД имеется инструмент для создания электронного реестра приемо-сдаточной документацией. Для его заполнения необходимо заимствовать в него все созданные исполнительные документы и рабочие чертежи.
Для формирования печатной формы реестра приемо-сдаточной документации в системе предусмотрен специальный отчет.
Обновление на новую версию доступно в рамках действующей технической поддержки системы Аppius-PLM УПСД.
